插件介绍
cg-use-everywhere 是由 GitHub 用户 chrisgoringe 开发的一款强大的 ComfyUI 插件。它旨在简化复杂的 ComfyUI 工作流,通过创建虚拟连接来减少节点之间的混乱连线。这个插件大大提高了用户构建和管理复杂工作流的效率。
节点功能
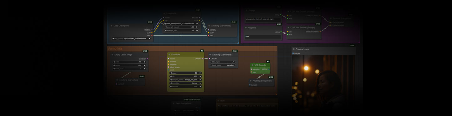
Anything Everywhere 节点
这是 cg-use-everywhere 的核心节点。它有一个初始标记为”anything”的单一输入。当您连接输入时,标签会自动更改以匹配输入类型。这个节点可以自动连接到工作流中任何未连接的、类型匹配的输入。
Anything Everywhere? 节点
这个节点在 Anything Everywhere 的基础上增加了更多控制。它允许用户使用正则表达式(regex)来匹配输入。您可以为节点标题和输入名称指定模式,确保只建立所需的连接。这对于更复杂的工作流非常有用,可以精确控制连接。
Seed Everywhere 节点
Seed Everywhere 节点会连接到任何未连接的、名称中包含”seed”的整数输入。这对于确保在多个节点中使用相同的种子值非常有用,可以保持输出的一致性。
Anything Everywhere3 节点
这个节点本质上是三个 Anything Everywhere 节点的组合,专为需要多个相同类型输入的工作流设计。
Prompts Everywhere 节点
Prompts Everywhere 节点有两个输入,分别用于正面和负面提示。它使用正则表达式匹配将这些提示发送到适当的节点,使复杂的提示结构管理变得更加容易。
安装方法
将提供的文件解压后(去掉-main后缀)放到ComfyUI安装目录的custom_nodes文件夹下,重启ComfyUI。
© 版权声明
文章版权归作者所有,未经允许请勿转载。
THE END






















暂无评论内容